M
THE INSIGHT HUB
Trending
Latest
Environment
environment
How many years can you have a loss?
Jan 19, 2026
2 views
environment
Are contributions to 529 plans subject to gift tax?
Jan 19, 2026
2 views
environment
Can an LLC be nonprofit in California?
Jan 19, 2026
2 views
environment
Can you deduct property taxes on a timeshare?
Jan 19, 2026
3 views
environment
What expenses can be claimed for business?
Jan 19, 2026
2 views
environment
Why did I get a Social Security benefit Statement?
Jan 19, 2026
2 views
environment
Is housing allowance taxable to employee?
Jan 19, 2026
2 views
environment
Does Maryland tax capital gains?
Jan 19, 2026
2 views
environment
Does California withhold income tax?
Jan 19, 2026
2 views
environment
Can NRI give loan to NRI?
Jan 19, 2026
2 views
environment
Can a revocable living trust be contested?
Jan 19, 2026
2 views
environment
How do I find web hosting clients?
Jan 19, 2026
2 views
environment
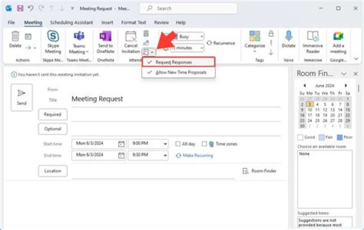
How do I turn off hotkeys in Outlook?
Jan 19, 2026
2 views
environment
Are Delaware LLC Agreements public?
Jan 19, 2026
2 views
environment
Do you have to pay US taxes when living abroad?
Jan 19, 2026
2 views
←
Page 19
→